Overview
Tree
Index
Search
Help
Diagram
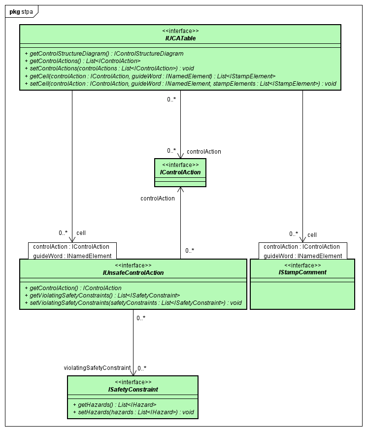
STAMP-04 UCA