STAMP/STPA
ファセットへアクセスする
STAMP/STPAの全モデル、プレゼンテーションは、STAMP/STPAファセットを表すモデル(以下、ファセットモデル)の下に存在します。
STAMP/STPAファセットモデルは、ProjectAccessorからgetFacet(String symbolicName)を用いて取得します。
public IFacet getSTAMPFacet(ProjectAccessor projectAccessor) throws ProjectNotFoundException {
return projectAccessor.getFacet(IStampFacet.FACET_SYMBOLIC_NAME);
}モデル / プレゼンテーションの参照
モデルの参照
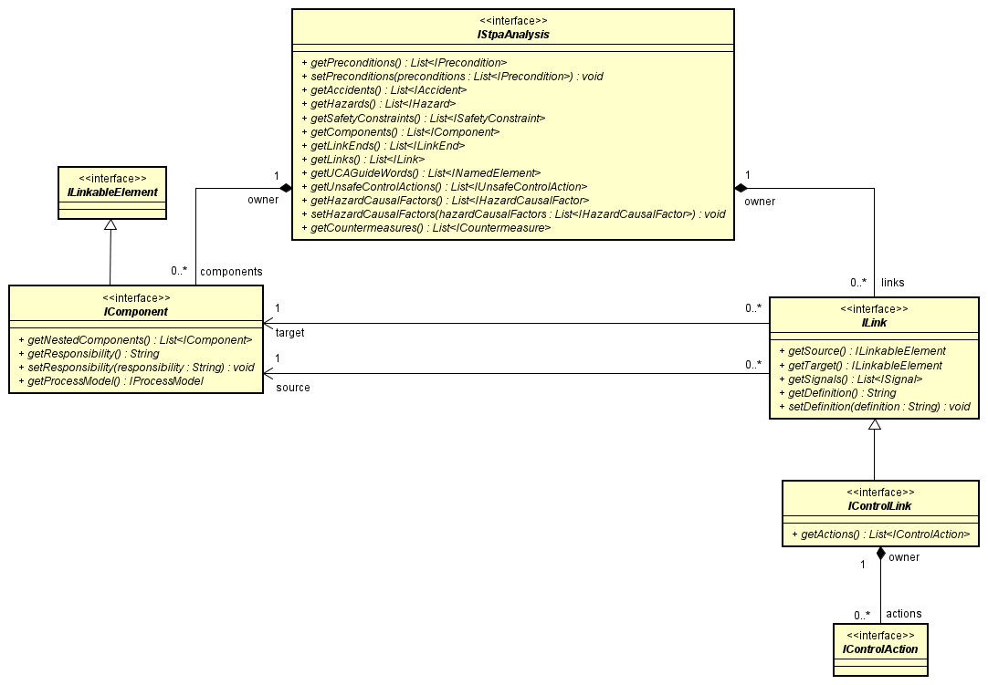
コンポーネントのコントロールアクションを取得する
astah*上で下図のようなコントロールストラクチャー図があり、Component0から各コントロールアクションを取得するとします。

この場合、astah*のプロジェクト内のモデルは下図のようになります。
コンポーネントから直接取得することができないため、コントロールアクションを保持するコントロールリンクを取得してから関連するコンポーネントを判断する必要があることがわかります。
対応するastah* APIの構造は下図のようになります。

または、インスタンスは下図のようになります。 
StpaAnalysisからコントロールリンク(IStpaAnalysis#getLinks()で取得できます。
コントロールリンクからコントロールアクションはIControlLink#getActions()で取得できます。
public List<IControlAction> getControlActions(IComponent component) throws ClassNotFoundException {
List<IControlAction> controlActions = new ArrayList<>();
IFacet facet = AstahAPI.getAstahAPI().getProjectAccessor().getFacet(IStampFacet.FACET_SYMBOLIC_NAME);
IStpaAnalysis analysis = facet.getRootElement(IStpaAnalysis.class);
List<ILink> links = analysis.getLinks();
for (ILink link : links) {
if (link instanceof IControlLink
&& (link.getSource() == component || link.getTarget() == component)) {
controlActions.addAll(((IControlLink) link).getActions());
}
}
return controlActions;
}UCAのコントロールアクションの提供条件を取得する
IUnsafeControlAction.getControlActionからUCAのコントロールアクションを取得できます。IControlActionはISignalを継承しており、ISignal.getProvidingConditionから提供条件を取得できます。
public String getProvidingCondition(IUnsafeControlAction uca) {
return uca.getControlAction().getProvidingCondition();
}図 / プレゼンテーションの参照
コントロールストラクチャー図を取得する
public List<IControlStructureDiagram> getControlStructureDiagrams(IFacet facet) {
IStpaAnalysis analysis = facet.getRootElement(IStpaAnalysis.class);
List<IControlStructureDiagram> controlStructureDiagrams = new ArrayList<>();
for (IDiagram diagram : analysis.getDiagrams()) {
if (diagram instanceof IControlStructureDiagram) {
controlStructureDiagrams.add((IControlStructureDiagram) diagram);
}
}
return controlStructureDiagrams;
}コントロールストラクチャー図に同期するUCA表を取得する
StampDiagramEditorからコントロールストラクチャー図に同期するUCA表を取得し、存在しない場合は作成できます。
public IUCATable createOrGetUCATable(IControlStructureDiagram controlStructureDiagram, String ucaTableName)
throws ClassNotFoundException, InvalidUsingException, InvalidEditingException {
IDiagramEditorFactory diagramEditorFactory = AstahAPI.getAstahAPI().getProjectAccessor().getDiagramEditorFactory();
StampDiagramEditor stampDiagramEditor = diagramEditorFactory.getDiagramEditor(StampDiagramEditor.class);
return stampDiagramEditor.createOrGetUCATable(controlStructureDiagram, ucaTableName);
}図上で選択しているコンポーネントにネストするコンポーネントプレゼンテーションを取得する
astah*上で下図のようなコントロールストラクチャー図があり、parent componentからネストコンポーネントのプレゼンテーションを取得するとします。 
INodePresentation.getChildrenからコンポーネントプレゼンテーションにネストするコンポーネントプレゼンテーションを取得できます。
public INodePresentation[] getChildrenComponentPresentation(
IControlStructureDiagram controlStructureDiagram) throws InvalidUsingException {
for (IPresentation presentation : controlStructureDiagram.getPresentations()) {
IElement model = presentation.getModel();
if (presentation instanceof INodePresentation && model instanceof IComponent
&& "parent component".equals(((IComponent) model).getName())) {
return ((INodePresentation) presentation).getChildren();
}
}
return new INodePresentation[0];
}モデル / プレゼンテーションの編集
編集を行う場合は必ずトランザクション処理が必要となります。
なお、下記条件を満たしていない場合は例外が発生します。
- プロジェクトアクセサにプロジェクトを登録していること
- 編集APIが対応しているエディションであること
- 対象が編集可能であること
モデルの編集
モデルエディタ
STAMP/STPA関連モデルの編集はモデルエディタ(StampModelEditor)を使用して行います。 例えば、コントロールアクションやアクシデントの作成はStampModelEditorから作成できます。 モデルとプレゼンテーションが1:nで対応するモデルはモデルエディタから作成できます。

| モデルエディタの種類 | 作成可能要素 |
|---|---|
| StampModelEditor | コンポーネント、コントロールアクション、コントロールリンク、フィードバックリンク、フィードバック、プロセスモデル、プロセス変数、プロセスバリュー、前提条件、アクシデント、ハザード、安全制約、UCA、非UCA、HazardCausalFactor、ハザードシナリオ |
アクシデントに安全制約を持つハザードを追加する
// 要トランザクション処理
public IHazard createHazard(String hazardDescription, ProjectAccessor projectAccessor) throws InvalidEditingException {
IModelEditorFactory modelEditorFactory = projectAccessor.getModelEditorFactory();
StampModelEditor stampModelEditor = modelEditorFactory.getModelEditor(StampModelEditor.class);
IFacet facet = projectAccessor.getFacet(IStampFacet.FACET_SYMBOLIC_NAME);
IStpaAnalysis analysis = facet.getRootElement(IStpaAnalysis.class);
IAccident accident = stampModelEditor.createAccident(analysis, "accident");
IHazard hazard = stampModelEditor.createHazard(analysis,
Collections.singletonList(accident), hazardDescription);
ISafetyConstraint safetyConstraint1 = stampModelEditor.createSafetyConstraint(analysis,
Collections.singletonList(hazard), "safetyConstraint1");
ISafetyConstraint safetyConstraint2 = stampModelEditor.createSafetyConstraint(analysis,
Collections.singletonList(hazard), "safetyConstraint2");
return hazard;
}コントロールアクションにUCAを追加する
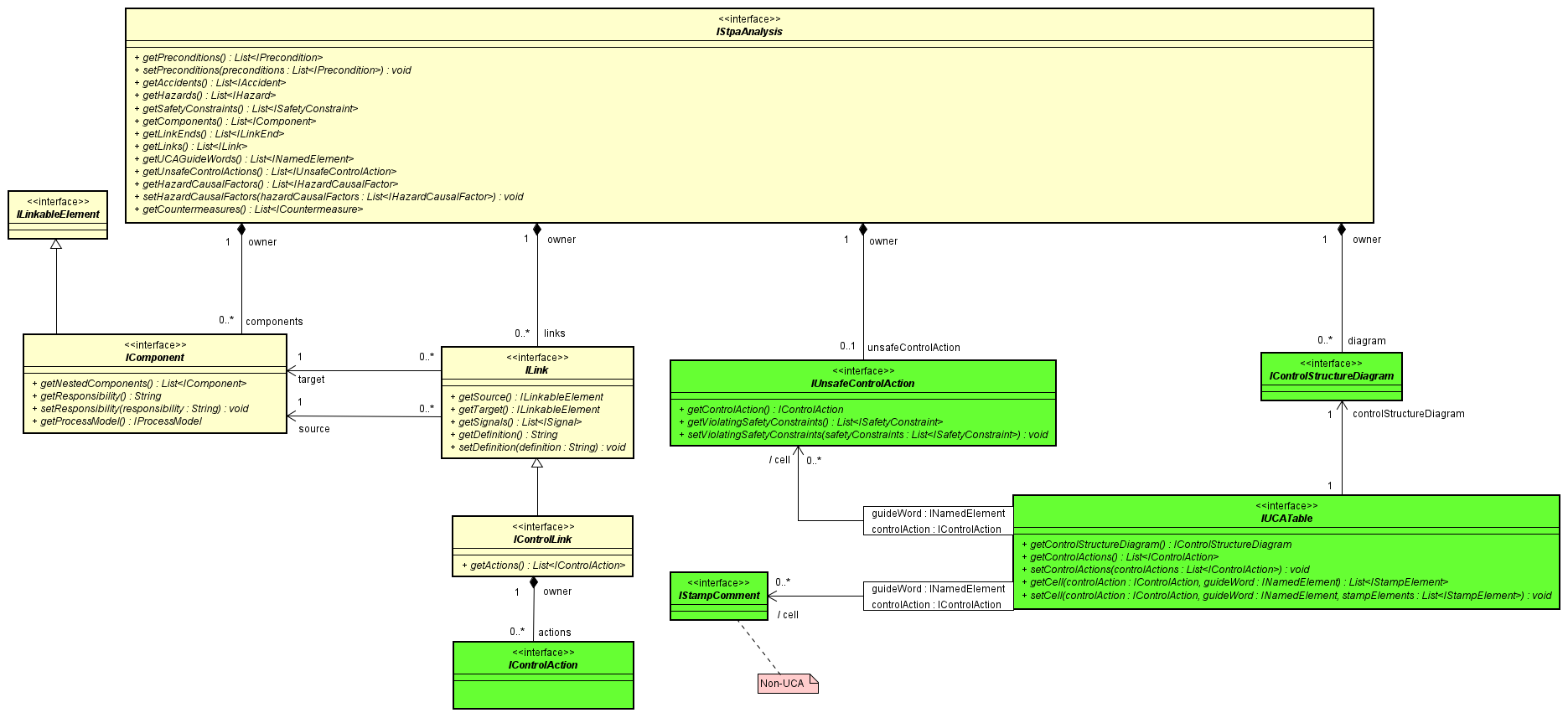
astah*上で下図のようなUCA表があり、コントロールストラクチャー図上のコントロールアクション(ControlAction)とNot Providing(ガイドワード)で指定したセルにUCA1を追加するとします。

この場合、astah*のプロジェクト内のモデルは下図のようになります。

// 要トランザクション処理
public IUnsafeControlAction createUCA(ProjectAccessor projectAccessor) throws ClassNotFoundException, InvalidEditingException {
final ITransactionManager transactionManager = projectAccessor.getTransactionManager();
IUnsafeControlAction uca = null;
try {
// コントロールストラクチャー図を作成
transactionManager.beginTransaction();
IFacet facet = projectAccessor.getFacet(IStampFacet.FACET_SYMBOLIC_NAME);
IStpaAnalysis analysis = facet.getRootElement(IStpaAnalysis.class);
IModelEditorFactory modelEditorFactory = projectAccessor.getModelEditorFactory();
StampDiagramEditor stampDiagramEditor = modelEditorFactory.getModelEditor(StampDiagramEditor.class);
IControlStructureDiagram controlStructureDiagram = stampDiagramEditor.createControlStructureDiagram(analysis, "controlStructureDiagram");
StampModelEditor stampModelEditor = modelEditorFactory.getModelEditor(StampModelEditor.class);
IComponent component1 = stampModelEditor.createComponent(analysis, "component1");
IComponent component2 = stampModelEditor.createComponent(analysis, "component2");
IControlLink controlLink = stampModelEditor.createControlLink(component1, component2);
IControlAction controlAction = stampModelEditor.createControlAction(controlLink, "controlAction");
INodePresentation component1Presentation = stampDiagramEditor.createNodePresentation(component1, createPoint2D(100.0, 100.0));
INodePresentation component2Presentation = stampDiagramEditor.createNodePresentation(component2, createPoint2D(250.0, 250.0));
ILinkPresentation controlLinkPresentation = stampDiagramEditor.createLinkPresentation(controlLink, component1Presentation, component2Presentation);
transactionManager.endTransaction();
// UCA表を作成
transactionManager.beginTransaction();
IUCATable ucaTable = stampDiagramEditor.createOrGetUCATable(controlStructureDiagram, "ucaTable");
INamedElement guideword0 = analysis.getUCAGuideWords().get(0);
uca = stampModelEditor.createUnsafeControlAction(controlAction, guideword0, "UCA1");
uca.setIdentifier("UCA1-N-1");
transactionManager.endTransaction();
// UCA表のセルの設定
transactionManager.beginTransaction();
ucaTable.setCell(controlAction, guideword0, Collections.singletonList(uca));
transactionManager.endTransaction();
} catch (BadTransactionException e) {
transactionManager.abortTransaction();
}
return uca;
}
private Point2D createPoint2D(double x, double y) {
Point2D location = new Point2D.Double();
location.setLocation(x, y);
return location;
}図 / プレゼンテーションの編集
ダイアグラムエディタ
図、表、プレゼンテーションの作成や削除はStampDiagramEditorを使用して行います。
StampDiagramEditorを以下のように取得できます。
ProjectAccessor projectAccessor = AstahAPI.getAstahAPI().getProjectAccessor();
IDiagramEditorFactory diagramEditorFactory = projectAccessor.getDiagramEditorFactory();
StampDiagramEditor diagramEditor = diagramEditorFactory.getDiagramEditor(StampDiagramEditor.class);コントロールループ図を作成する
// 要トランザクション処理
public IControlLoopDiagram createControlLoopDiagram(ILinkPresentation controlLinkPresentation)
throws ClassNotFoundException, InvalidUsingException, InvalidEditingException {
ProjectAccessor projectAccessor = AstahAPI.getAstahAPI().getProjectAccessor();
IDiagramEditorFactory diagramEditorFactory = projectAccessor.getDiagramEditorFactory();
StampDiagramEditor diagramEditor = diagramEditorFactory.getDiagramEditor(StampDiagramEditor.class);
IControlLoopDiagram diagram = diagramEditor.createControlLoopDiagram(controlLinkPresentation, "test");
return diagram;
}ネストのコンポーネントプレゼンテーションを作成する
// 要トランザクション処理
public INodePresentation createNestedNodePresentation(StampDiagramEditor editor, IComponent parent, IComponent child,
Point2D location) throws InvalidEditingException {
INodePresentation parentNodePresentation = createNodePresentation(editor, parent, location);
return editor.createNodePresentation(child, parentNodePresentation, location);
}
// 要トランザクション処理
public INodePresentation createNodePresentation(StampDiagramEditor editor, IComponent model,
Point2D location) throws InvalidEditingException {
return editor.createNodePresentation(model, location);
}ロスシナリオ表を作成する
// 要トランザクション処理
public ILossScenarioTable createLossScenarioTable(IUnsafeControlAction uca)
throws ClassNotFoundException, InvalidUsingException, InvalidEditingException {
ProjectAccessor projectAccessor = AstahAPI.getAstahAPI().getProjectAccessor();
IDiagramEditorFactory diagramEditorFactory = projectAccessor.getDiagramEditorFactory();
StampDiagramEditor diagramEditor = diagramEditorFactory.getDiagramEditor(StampDiagramEditor.class);
ILossScenarioTable table = diagramEditor.createOrGetLossScenarioTable(uca, "lossScenarioTable");
return table;
}表を削除する
// 要トランザクション処理
public void deleteUCATable(IUnsafeControlAction uca, IControlStructureDiagram controlStructureDiagram)
throws ClassNotFoundException, InvalidUsingException, InvalidEditingException {
ProjectAccessor projectAccessor = AstahAPI.getAstahAPI().getProjectAccessor();
IDiagramEditorFactory diagramEditorFactory = projectAccessor.getDiagramEditorFactory();
StampDiagramEditor diagramEditor = diagramEditorFactory.getDiagramEditor(StampDiagramEditor.class);
IUCATable ucatable = diagramEditor.createOrGetUCATable(controlStructureDiagram, "ucaTable0");
if (ucatable != null) {
diagramEditor.delete(ucatable);
}
}対応モデル / プレゼンテーション一覧
構造の詳細については、JavadocのSTAMP/STPA Overviewをご覧ください。
モデル対応の概要 (図単位)
STAMP/STPA各図のモデルに対する対応の概要です。
モデルへの参照・編集の可否についてはStampModelEditorをご覧ください。 各図の作成についてはStampDiagramEditorをご覧ください。
| 図 | 型 | 関連モデル構造 | 各モデルの参照 | 各モデルの編集 |
|---|---|---|---|---|
| コントロールループ図 | IControlLoopDiagram | コントロールループ図 | ○ | ○ |
| コントロールストラクチャー図 | IControlStructureDiagram | コントロールストラクチャー図 | ○ | ○ |
| 前提条件表 | IPreconditionTable | 前提条件表 | ○ | ○ |
| アクシデントハザード安全制約表 | IAccidentHazardSafetyConstraintTable | アクシデントハザード安全制約表 | ○ | ○ |
| UCA表 | IUCATable | UCA表 | ○ | ○ |
| ロスシナリオ表 | ILossScenarioTable | ロスシナリオ表 | ○ | ○ |
| 対策表 | ICountermeasureTable | 対策表 | ○ | ○ |
対応プレゼンテーションの概要 (図単位)
STAMP/STPA各図のモデルに対応するプレゼンテーションの概要です。
プレゼンテーションへの参照・編集の可否についてはStampDiagramEditorをご覧ください。
| 図 | 型 | DiagramEditor | INodePresentation | ILinkPresentation |
|---|---|---|---|---|
| コントロールループ図 | IControlLoopDiagram | StampDiagramEditor | ○ | ○ |
| コントロールストラクチャー図 | IControlStructureDiagram | StampDiagramEditor | ○ | ○ |